こんにちは。
マクニカで Altera® FPGA 製品の技術サポートをしている アルテラ ハナコ です。
近年、ノートパソコンやディスプレイが高 DPI 化してきています。
それに伴って、Quartus® Prime 開発ソフトウェアや Platform Designer 上に表示される文字のフォントサイズが小さく、見づらいことがあります。
例えば Windows 10 の場合は、ディスプレイ設定で表示スケールを変更し拡大することができますが、画面表示すべてが拡大し他のアプリも拡大表示されるため不都合な場合もあります。
そんなときは、Quartus Prime や Platform Designer、System Console の UI フォントサイズだけを変更しましょう。
Quartus Prime のフォントサイズ変更方法
1. Tools メニュー > Options を選択します。
2. Category において、General ⇒ Fonts を選択します。
3. Types of text 内の System において、Size を希望の数値に変更し、OK をクリックします。
4. Quartus Prime を一度閉じ、再び Quartus Prime を起動してください。
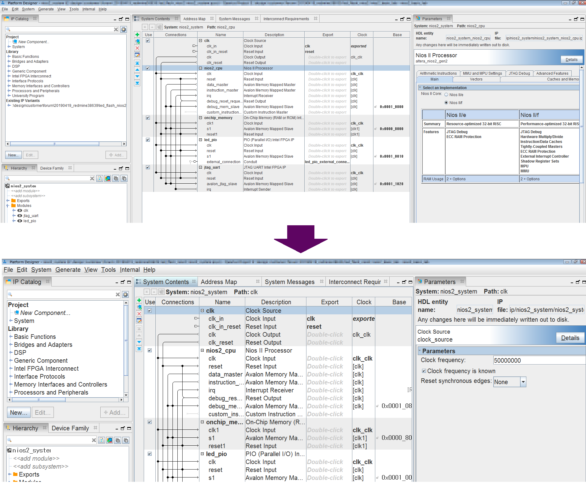
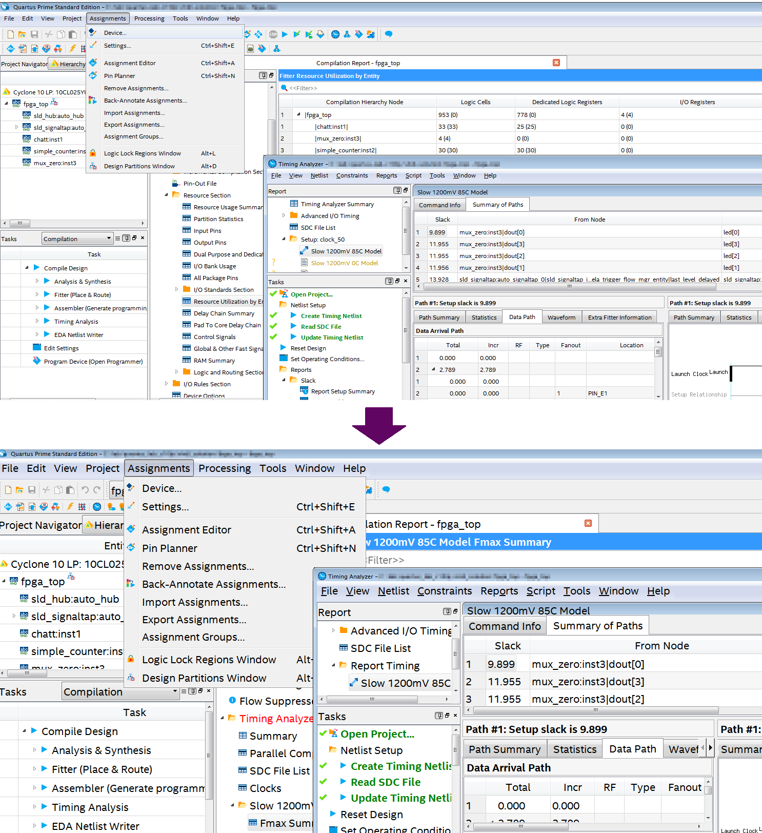
すると、このように変わります。
(上)フォントサイズ変更前 / (下)フォントサイズ拡大後
Platform Designer / System Console のフォントサイズ変更方法
Platform Designer および System Console のフォントサイズは、各エディション・各バージョンにより 変更の有無や変更方法が異なります。
|
Quartus Prime Standard Edition |
Quartus Prime Pro Edition |
||
|
バージョン
|
Any version |
ver.21.1 以前 |
ver.21.3 以降 |
|
Platform Designer
|
環境変数で変更 |
環境変数で変更 |
メニューで変更 |
|
System Console
|
変更できない |
変更できない |
|
なお、Quartus Prime Pro Edition 21.3 以降では Platform Designer / System Console のフォント設定は連動しているため、いずれか一方のツールで設定すれば OK !
Platform Designer のフォントサイズを環境変数で変更する for Standard Edition & Pro Edition 21.2 or earlier
OS の環境変数で設定します。
・ 環境変数名: QSYS_FONTSIZE
・ 変数値: 希望のフォントサイズに設定
例えば
Linux の場合には、環境設定ファイルに以下を追記します。
QSYS_FONTSIZE=20
Windows の場合には、以下のように設定します。
Windows OS の環境変数 設定画面
ただ私が確認した限り、Platform Designer において現時点で正常に反映されている環境は、Windows OS 上の Pro Edition のみ でした。
(Linux 上の Pro/Standard、および Windows 上の Standard Edition の Platform Designer では、何も変化がありませんでした。もう少し調査してみます。)
Platform Designer / System Console のフォントサイズをメニューで変更する for Pro Edition 21.3 or later
1. Platform Designer または System Console の Tools メニュー > Options を選択します。
2. カテゴリーの中から Fonts を選択し、Font Size 欄から 希望のフォントサイズを指定してください。
3. Finish ボタンをクリックします。
4. 各ツール GUI を一度閉じ、再び Platform Designer または System Console を起動してください。
Platform Designer の Options
System Console の Options
すると、このように変わります
(上)フォントサイズ変更前 / (下)フォントサイズ拡大後